VOGONS


Reply 860 of 1037, by red-ray

User metadata
Rank Oldbie
Rank
Oldbie
mastergamma12 wrote on 2022-02-18, 02:47:

Upgraded to a 5950x and EVGA X570 FTW, SIV can't detect any sensors

After asking around and pondering I suspect the sensors may be EC. Please may I have save files from the attached SIV64X 5.63 EVGA-07 test SIV so I can check.

Any EC sensors will only be on the Menu->Hardware->H/W Detail->I/O Embedded panel and if they are there I will then update SIV to fully report them.

Last edited by red-ray on 2022-02-18, 18:11. Edited 1 time in total.

Reply 861 of 1037, by mastergamma12

User metadata
Rank Member
Rank
Member
red-ray wrote on 2022-02-18, 13:08:
mastergamma12 wrote on 2022-02-18, 02:47:

Upgraded to a 5950x and EVGA X570 FTW, SIV can't detect any sensors

After asking around and pondering I suspect the sensors may be EC. Please may I have save files from the attached SIV64X 5.63 EVGA-07 test SIV so I can check.

Any EC sensors will only be on the Menu->Hardware->H/W Detail->I/O Embedded panel and if they are there I will then update SIV to fully report them.

Here you go.

file.php?mode=view&id=130739

Attachments

NNH9pIh.png

The Tuala-Bus (My 9x/Dos Rig) (Pentium III-S 1.4ghz, AWE64G+Audigy 2 ZS, Voodoo5 5500, Chieftec Dragon Rambus)

The Final Lan Party (My Windows Xp/7 rig) (Core i7 980x, GTX 480,DFI Lanparty UT X58-T3eH8,)
Re: Post your 'current' PC

Reply 862 of 1037, by red-ray

User metadata
Rank Oldbie
Rank
Oldbie
mastergamma12 wrote on 2022-02-18, 15:53:

Here you go.

Thank you, close, but the EC bytes look to be the other way round, may I have save files from the attached SIV64X 5.63 SWAP-07 test SIV.

Please also post a screen shot showing both the Menu->Hardware->H/W Detail->I/O Embedded panel + the two EVGA panels so I can see how the values and names compare.

Last edited by red-ray on 2022-02-19, 13:18. Edited 1 time in total.

Reply 863 of 1037, by mastergamma12

User metadata
Rank Member
Rank
Member
red-ray wrote on 2022-02-18, 18:20:
mastergamma12 wrote on 2022-02-18, 15:53:

Here you go.

Thank you, close, but the EC bytes look to be the other way round, may I have save files from the attached SIV64X 5.63 SWAP-07 test SIV.

Please also post a screen shot showing both the Menu->Hardware->H/W Detail->I/O Embedded panel + the two EVGA panels so I can see how the values and names compare.

Here you go, by EVGA Panels, I assume you mean bios screenshots

file.php?mode=view&id=130783

file.php?mode=view&id=130784

file.php?mode=view&id=130785

file.php?mode=view&id=130786

Attachments

  • Filename
    SIV_IMPERIAL-MIGHT.zip
    File size
    417.04 KiB
    Downloads
    56 downloads
    File license
    Public domain
  • 41.png
    Filename
    41.png
    File size
    684.21 KiB
    Views
    1692 views
    File license
    Public domain
  • 42.png
    Filename
    42.png
    File size
    676.69 KiB
    Views
    1692 views
    File license
    Public domain
  • Screenshot (10).png
    Filename
    Screenshot (10).png
    File size
    60.31 KiB
    Views
    1692 views
    File license
    Public domain
  • Screenshot (9).png
    Filename
    Screenshot (9).png
    File size
    63.17 KiB
    Views
    1692 views
    File license
    Public domain

NNH9pIh.png

The Tuala-Bus (My 9x/Dos Rig) (Pentium III-S 1.4ghz, AWE64G+Audigy 2 ZS, Voodoo5 5500, Chieftec Dragon Rambus)

The Final Lan Party (My Windows Xp/7 rig) (Core i7 980x, GTX 480,DFI Lanparty UT X58-T3eH8,)
Re: Post your 'current' PC

Reply 864 of 1037, by red-ray

User metadata
Rank Oldbie
Rank
Oldbie
mastergamma12 wrote on 2022-02-19, 06:13:

I assume you mean bios screenshots

Thank you, I have updated the attached SIV64X 5.63 Hope-07 test SIV and hope it does better, please post new save files.

I was hoping there was an EVGA Windows utility that reported the information as that way the SIV and EVGA values should be the same.

I have updated all the names SIV uses, do they look to now be correct to you? To check all the fan names you would need to plug fans into the unused fan headers.

If you do Menu->Tools->Maximum Lines->Set nn Lines I suspect the panel will fit without needing the scroll bar.

Last edited by red-ray on 2022-02-19, 20:17. Edited 1 time in total.

Reply 865 of 1037, by mastergamma12

User metadata
Rank Member
Rank
Member
red-ray wrote on 2022-02-19, 13:18:
Thank you, I have updated the attached SIV64X 5.63 Hope-07 test SIV and hope it does better, please post new save files. […]
Show full quote
mastergamma12 wrote on 2022-02-19, 06:13:

I assume you mean bios screenshots

Thank you, I have updated the attached SIV64X 5.63 Hope-07 test SIV and hope it does better, please post new save files.

I was hoping there was an EVGA Windows utility that reported the information as that way the SIV and EVGA values should be the same.

I have updated all the names SIV uses, do they look to now be correct to you? To check all the fan names you would need to plug fans into the unused fan headers.

If you do Menu->Tools->Maximum Lines->Set nn Lines I suspect the panel will fit without needing the scroll bar.

Looks good to me

file.php?mode=view&id=130826

Also the line thing didn't seem to work.

Attachments

NNH9pIh.png

The Tuala-Bus (My 9x/Dos Rig) (Pentium III-S 1.4ghz, AWE64G+Audigy 2 ZS, Voodoo5 5500, Chieftec Dragon Rambus)

The Final Lan Party (My Windows Xp/7 rig) (Core i7 980x, GTX 480,DFI Lanparty UT X58-T3eH8,)
Re: Post your 'current' PC

Reply 866 of 1037, by red-ray

User metadata
Rank Oldbie
Rank
Oldbie
mastergamma12 wrote on 2022-02-19, 18:29:

Looks good to me. Also the line thing didn't seem to work.

Thank you and I just checked, the panel is 1103 pixels high and your screen is only 1080 when I had assumed it was taller.

Looking at [ Status ] I spotted some issues which were down to typos which I should have fixed in the attached SIV64X 5.63 Tidy-07 test SIV, please may I have new save files generated after SIV has been running for at least 10 minutes.

Now that SIV supports the EVGA X570 FTW it would be best to just look at the [ Status ] panel.

Last edited by red-ray on 2022-02-20, 20:06. Edited 1 time in total.

Reply 867 of 1037, by mastergamma12

User metadata
Rank Member
Rank
Member
red-ray wrote on 2022-02-19, 21:29:
Thank you and I just checked, the panel is 1103 pixels high and your screen is only 1080 when I had assumed it was taller. […]
Show full quote
mastergamma12 wrote on 2022-02-19, 18:29:

Looks good to me. Also the line thing didn't seem to work.

Thank you and I just checked, the panel is 1103 pixels high and your screen is only 1080 when I had assumed it was taller.

Looking at [ Status ] I spotted some issues which were down to typos which I should have fixed in the attached SIV64X 5.63 Tidy-07 test SIV, please may I have new save files generated after SIV has been running for at least 10 minutes.

Now that SIV supports the EVGA X570 FTW it would be best to just look at the [ Status ] panel.

Here

Attachments

NNH9pIh.png

The Tuala-Bus (My 9x/Dos Rig) (Pentium III-S 1.4ghz, AWE64G+Audigy 2 ZS, Voodoo5 5500, Chieftec Dragon Rambus)

The Final Lan Party (My Windows Xp/7 rig) (Core i7 980x, GTX 480,DFI Lanparty UT X58-T3eH8,)
Re: Post your 'current' PC

Reply 868 of 1037, by red-ray

User metadata
Rank Oldbie
Rank
Oldbie
mastergamma12 wrote on 2022-02-19, 22:08:

Here

Thank you, all the names and values look good to me. Did you check the fan names with fans connected to the unused headers?

I noticed the EV 3.29 3.27 1.10 1.36 5.01 1.80 12.16 3.29 1.81 0.91 1.21 0.89 0.95 1.20 0.69 2.53 0.96 0.97 3.32 1.73 0.69 0.68 was truncated and am wondering if it should be on a new line as below, what do you think?

file.php?id=130890

Attachments

  • IMPERIAL-MIGHT.png
    Filename
    IMPERIAL-MIGHT.png
    File size
    119.53 KiB
    Views
    1624 views
    File comment
    Initial SIV screen
    File license
    Public domain

Reply 869 of 1037, by mastergamma12

User metadata
Rank Member
Rank
Member
red-ray wrote on 2022-02-20, 09:43:
Thank you, all the names and values look good to me. Did you check the fan names with fans connected to the unused headers? […]
Show full quote
mastergamma12 wrote on 2022-02-19, 22:08:

Here

Thank you, all the names and values look good to me. Did you check the fan names with fans connected to the unused headers?

I noticed the EV 3.29 3.27 1.10 1.36 5.01 1.80 12.16 3.29 1.81 0.91 1.21 0.89 0.95 1.20 0.69 2.53 0.96 0.97 3.32 1.73 0.69 0.68 was truncated and am wondering if it should be on a new line as below, what do you think?

file.php?id=130890

Fans were good, as for that, It's up to you

NNH9pIh.png

The Tuala-Bus (My 9x/Dos Rig) (Pentium III-S 1.4ghz, AWE64G+Audigy 2 ZS, Voodoo5 5500, Chieftec Dragon Rambus)

The Final Lan Party (My Windows Xp/7 rig) (Core i7 980x, GTX 480,DFI Lanparty UT X58-T3eH8,)
Re: Post your 'current' PC

Reply 870 of 1037, by red-ray

User metadata
Rank Oldbie
Rank
Oldbie
mastergamma12 wrote on 2022-02-20, 14:35:

Fans were good, as for that, It's up to you

Thank you for checking. Please update to SIV64X 5.63 Beta-07 which I have just uploaded and further adjusts the sensor layout.

Reply 871 of 1037, by mastergamma12

User metadata
Rank Member
Rank
Member

So I've been getting a weird issue with SIV where if I open it using Winrar, I'll sometimes get a crash with my X570 FTW, this also happened a while ago on an X570 Aorus Elite that I sourced for a friend of mine

Here's the link for the files that were created when SIV crashed

[REDACTED]

Last edited by mastergamma12 on 2022-03-22, 20:21. Edited 1 time in total.

NNH9pIh.png

The Tuala-Bus (My 9x/Dos Rig) (Pentium III-S 1.4ghz, AWE64G+Audigy 2 ZS, Voodoo5 5500, Chieftec Dragon Rambus)

The Final Lan Party (My Windows Xp/7 rig) (Core i7 980x, GTX 480,DFI Lanparty UT X58-T3eH8,)
Re: Post your 'current' PC

Reply 872 of 1037, by red-ray

User metadata
Rank Oldbie
Rank
Oldbie
mastergamma12 wrote on 2022-03-22, 18:22:

So I've been getting a weird issue with SIV where if I open it using Winrar

Thank you for the report, but you should specify which version of SIV this is rather than making me guess. This time I tried SIV 5.64 Beta-00 and the WINDBG played ball.

Does this only ever happen when you run SIV64X from WINRAR and does it always happen ? Is WINRAR a 64-bit program?

Looking at the crash it looks like the issue is with RTSSHooks64 rather than SIV64X as the call stack of the crashing thread is as attached.

Looking at other SIV threads all is OK, one example is the sensor thread which is reading the SPD.

I just ran SIV64X V5.64 Beta-00 directly from SIV64X.zip using WINZIP 19.0 (11294) - 64-bit and it started and runs as it should.

SIV is none to keen on being run directly from .ZIP files and I suggest you don't do this, it usually tells you this.

[SIV Location] <- SIV64X - System Information Viewer V5.64 Beta-00 RED::ray

SIV64X - running on \\RED - Windows 10 x64 Enterprise V10.00 Build 19044 21H2

SIV64X.exe is currently running from C:\Users\ray\AppData\Local\Temp\wze889\
and SIV64X.exe was unable to find the SIVX64.sys driver, extract the files from siv_beta.zip into
C:\Program Files\SIV\ or similar and run SIV64X.exe from there.

[ http://rh-software.com/Using SIV to Control AIO Devices.pdf ]

[ OK ] [ Copy] [SIVDriver][SIV Driver][SIVs Active][SIV Location]

Attachments

Reply 873 of 1037, by mastergamma12

User metadata
Rank Member
Rank
Member
red-ray wrote on 2022-03-22, 20:00:
Thank you for the report, but you should specify which version of SIV this is rather than making me guess. This time I tried SI […]
Show full quote
mastergamma12 wrote on 2022-03-22, 18:22:

So I've been getting a weird issue with SIV where if I open it using Winrar

Thank you for the report, but you should specify which version of SIV this is rather than making me guess. This time I tried SIV 5.64 Beta-00 and the WINDBG played ball.

Does this only ever happen when you run SIV64X from WINRAR and does it always happen ? Is WINRAR a 64-bit program?

Looking at the crash it looks like the issue is with RTSSHooks64 rather than SIV64X as the call stack of the crashing thread is as attached.

Looking at other SIV threads all is OK, one example is the sensor thread which is reading the SPD.

I just ran SIV64X V5.64 Beta-00 directly from SIV64X.zip using WINZIP 19.0 (11294) - 64-bit and it started and runs as it should.

SIV is none to keen on being run directly from .ZIP files and I suggest you don't do this, it usually tells you this.

[SIV Location] <- SIV64X - System Information Viewer V5.64 Beta-00 RED::ray

SIV64X - running on \\RED - Windows 10 x64 Enterprise V10.00 Build 19044 21H2

SIV64X.exe is currently running from C:\Users\ray\AppData\Local\Temp\wze889\
and SIV64X.exe was unable to find the SIVX64.sys driver, extract the files from siv_beta.zip into
C:\Program Files\SIV\ or similar and run SIV64X.exe from there.

[ http://rh-software.com/Using SIV to Control AIO Devices.pdf ]

[ OK ] [ Copy] [SIVDriver][SIV Driver][SIVs Active][SIV Location]

Yeah it only happens when I launch it from Winrar and it is a 64 bit program. I took your advice and installed it in my program files folder. Nice to know that Rivatuner caused it.

Yep, it's definitely Rivatuner, I disabled it on my X570 FTW rig and no more crashes, also I updated MSI Afterburner (which includes Rivatuner) on my HTPC with a Z370 FTW and 9900kf and same thing happens on there now.

At least I know my computer isn't buggy. 😁

NNH9pIh.png

The Tuala-Bus (My 9x/Dos Rig) (Pentium III-S 1.4ghz, AWE64G+Audigy 2 ZS, Voodoo5 5500, Chieftec Dragon Rambus)

The Final Lan Party (My Windows Xp/7 rig) (Core i7 980x, GTX 480,DFI Lanparty UT X58-T3eH8,)
Re: Post your 'current' PC

Reply 874 of 1037, by red-ray

User metadata
Rank Oldbie
Rank
Oldbie
mastergamma12 wrote on 2022-03-22, 20:06:

Yep, it's definitely Rivatuner, I disabled it on my X570 FTW rig and no more crashes, also I updated MSI Afterburner (which includes Rivatuner) on my HTPC with a Z370 FTW and 9900kf and same thing happens on there now.

Do you plan to report this bug in Rivatuner/RTSS? If they fix it I would be interisted to know the root cause.

Reply 875 of 1037, by mastergamma12

User metadata
Rank Member
Rank
Member
red-ray wrote on 2022-03-22, 21:12:
mastergamma12 wrote on 2022-03-22, 20:06:

Yep, it's definitely Rivatuner, I disabled it on my X570 FTW rig and no more crashes, also I updated MSI Afterburner (which includes Rivatuner) on my HTPC with a Z370 FTW and 9900kf and same thing happens on there now.

Do you plan to report this bug in Rivatuner/RTSS? If they fix it I would be interisted to know the root cause.

I might.

NNH9pIh.png

The Tuala-Bus (My 9x/Dos Rig) (Pentium III-S 1.4ghz, AWE64G+Audigy 2 ZS, Voodoo5 5500, Chieftec Dragon Rambus)

The Final Lan Party (My Windows Xp/7 rig) (Core i7 980x, GTX 480,DFI Lanparty UT X58-T3eH8,)
Re: Post your 'current' PC

Reply 876 of 1037, by GL1zdA

User metadata
Rank Oldbie
Rank
Oldbie

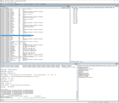
Is SIVDBG.bat compatible with Windows 9x? SIV hangs on my PC (and I have similar results with HWiNFO, AIDA64 on the other hand works) and I assume SIVDBG.bat creates a log file that could help find the problem.

Attachments

  • sivdbg.jpg
    Filename
    sivdbg.jpg
    File size
    195.13 KiB
    Views
    1065 views
    File license
    Public domain

getquake.gif | InfoWorld/PC Magazine Indices

Reply 877 of 1037, by red-ray

User metadata
Rank Oldbie
Rank
Oldbie
GL1zdA wrote on 2022-08-05, 20:50:

Is SIVDBG.bat compatible with Windows 9x? SIV hangs on my PC

Thank you for the report and given the screen shot it looks like SIVDBG.bat has issues on W9x as it uses constructs that are not supported.

If from a command window you type SIV32L -DBGINI -DBGPCI this should generate SIV_DBGOUT.log, assuming it does then post it and I should be able to tell what SIV was doing when the system locked up.

Has HWiNFO been fixed to stop the lockup?

Reply 878 of 1037, by GL1zdA

User metadata
Rank Oldbie
Rank
Oldbie
red-ray wrote on 2022-08-05, 21:41:
Thank you for the report and given the screen shot it looks like SIVDBG.bat has issues on W9x as it uses constructs that are not […]
Show full quote
GL1zdA wrote on 2022-08-05, 20:50:

Is SIVDBG.bat compatible with Windows 9x? SIV hangs on my PC

Thank you for the report and given the screen shot it looks like SIVDBG.bat has issues on W9x as it uses constructs that are not supported.

If from a command window you type SIV32L -DBGINI -DBGPCI this should generate SIV_DBGOUT.log, assuming it does then post it and I should be able to tell what SIV was doing when the system locked up.

Has HWiNFO been fixed to stop the lockup?

I'm attaching the .log file. No, HWiNFO32 still bombs during PCI detection (in the exact same way as SIV - everything freezes, only cold reboot helps). The DOS version of HWiNFO on the other hand works.

Attachments

  • Filename
    SIV_DBGOUT.log
    File size
    3.88 KiB
    Downloads
    56 downloads
    File license
    Public domain

getquake.gif | InfoWorld/PC Magazine Indices

Reply 879 of 1037, by red-ray

User metadata
Rank Oldbie
Rank
Oldbie
GL1zdA wrote on 2022-08-05, 22:11:

I'm attaching the .log file.

Thank you for checking out SIV and attaching SIV_DBGOUT.log. The system looks to be locking up when SIV is trying to read a none existent PCI device, what's strange is that it successfully tried to read 13 and the 14th triggered the issue. Doing the same on my 440BX system (Gigabyte GA-6BXD) all was OK. I don't recall ever seeing this before and feel there must be something marginal with the hardware. Have you checked the PSU voltages and are all the capacitors OK?

That said SIV was trying to find the GPU when the lockup happened and while checking it on my 440BX system noticed the code was not ideal. I have adjusted this in the attached SIV32L V5.66 Hope-04 test SIV, please will you try it and post a new SIV_DBGOUT.log (delete the old one).

This time type SIV32L -DBGINI -DBGPCI -DBGGPU and it the lockup still happens try SIV32L -DBGINI -DBGPCI -DBGGPU -NOGPUS.

If SIV now starts do Menu->File->Save Local then post the save file so I can check there are no other issues.

Do you have any of WXP, W2K or NT4 on the system? If so it would be interesting to know if the lockup happens with those systems as SIV will use HalGetBasDataByOffset() to read the PCI config space rather than using INT 0x1A.

Last edited by red-ray on 2022-08-08, 14:56. Edited 1 time in total.