First post, by SEGStriker
Here is one of my 'not so old' PCs:
Windows 10 x32 works surprisingly well, but Win10 x64 was unable to install for some odd reason.
The machine has Athlon x2 4600+ CPU, GA-K8NS Ultra-939, Nvidia 6800 AGP x8 video, 512 GB SSD (SATA), 4 GB DDR RAM and some additional hardware (Labtec webcam, which works with Vista driver, some audio & midi devices).
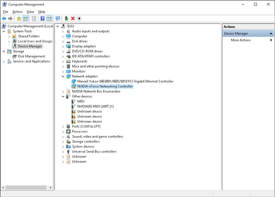
I installed some Vista drivers, but because Nvidia never released NForce 3 drivers for Vista, Win7, Win8 or Win10 officially, I ran into some issues.
Most notably, after one graphics demo (3D Mark 03 for example), I am getting a blue screen. Also, USBs don't work (but they work with XP x32 on another HDD).
Does anyone have some beta drivers for NForce 3 chipsets?
